ConvolutionTransformation transformation#

ov::pass::low_precision::ConvolutionTransformation class represents the Convolution operation transformation.

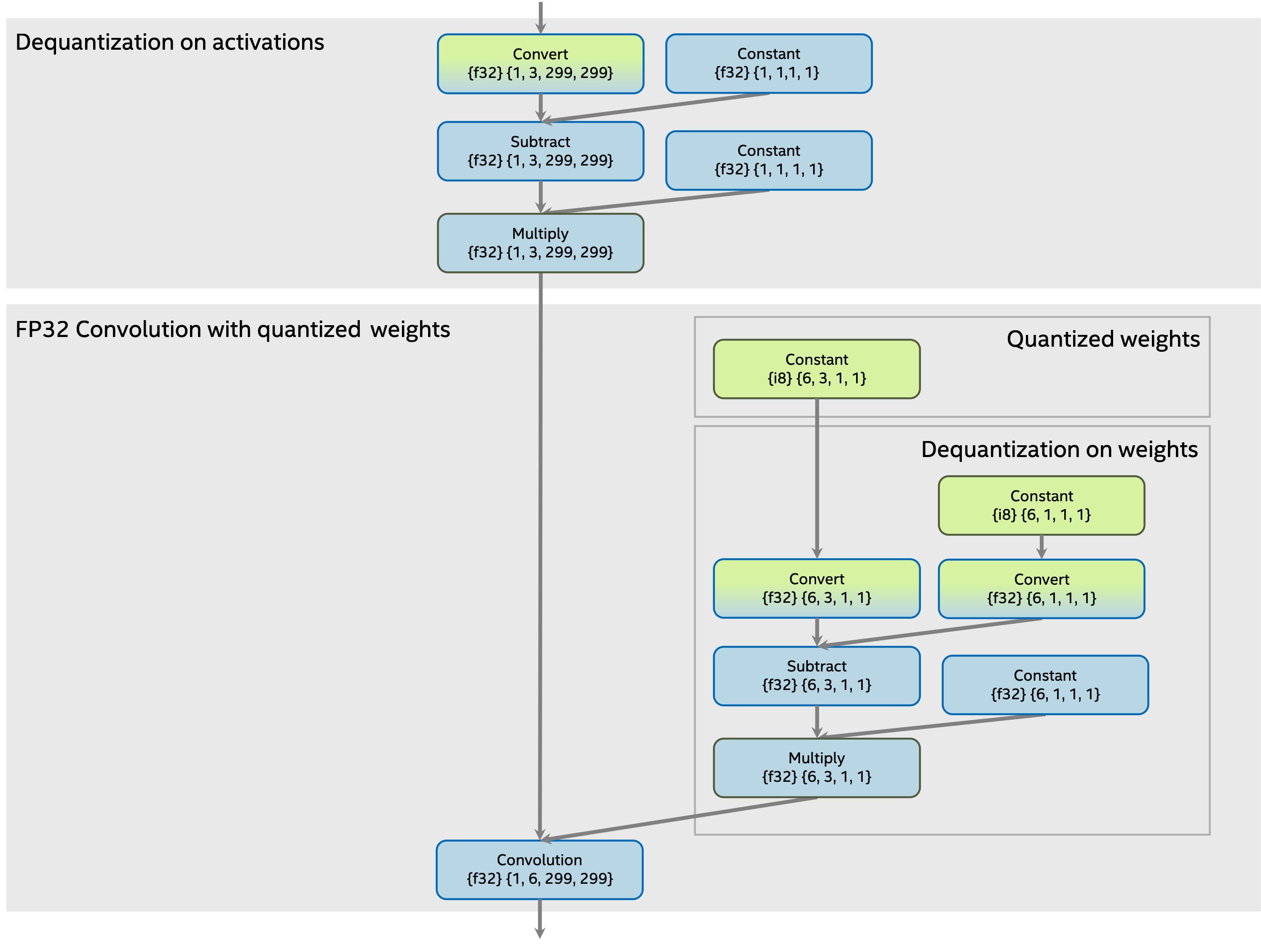
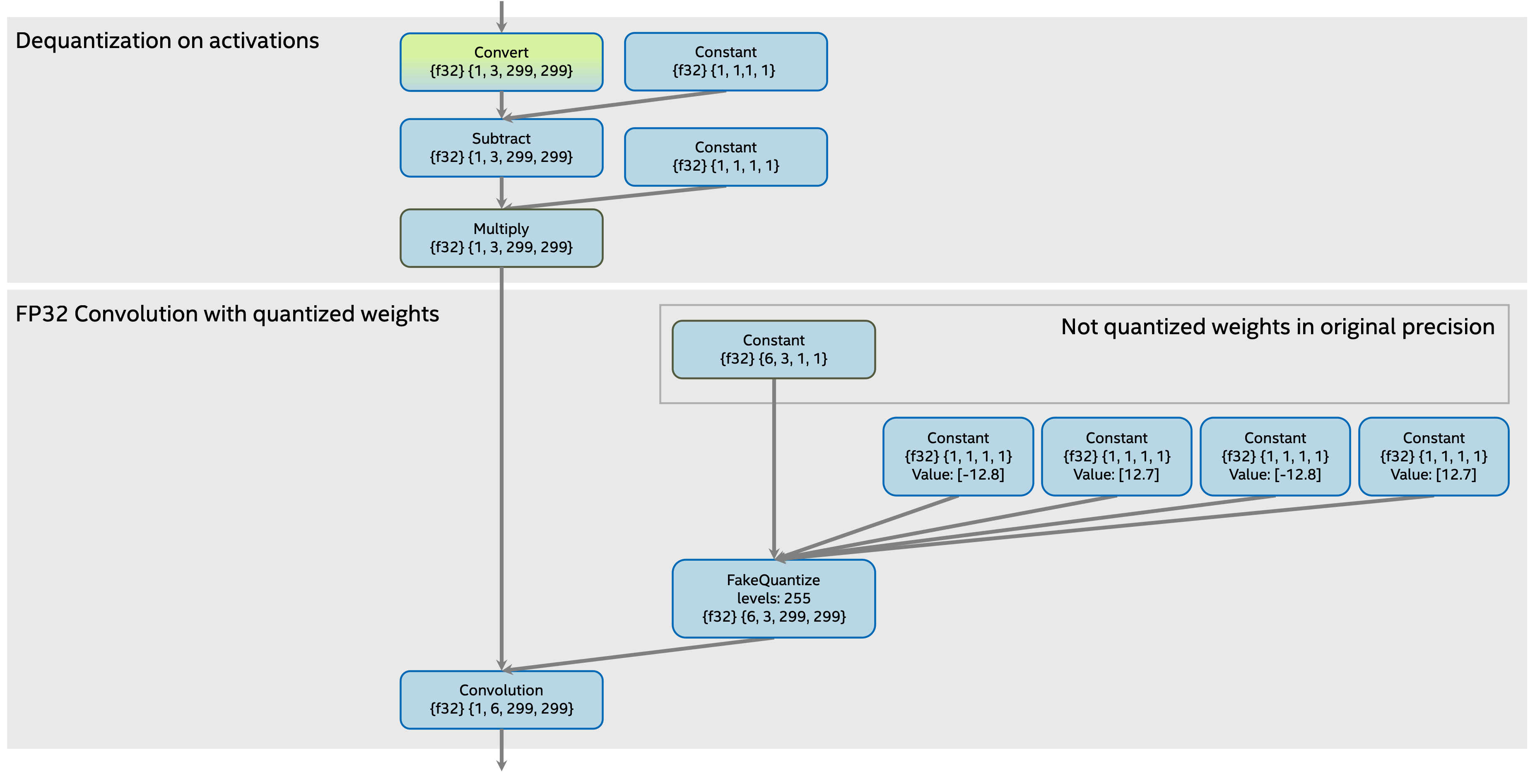
The transformation propagates dequantization operations on activations and weights through the Convolution operation. The transformation supports several weights quantization approaches:

  • quantized weights in low precision with dequantization operations,

  • weights in original precision with FakeQuantize operation.

Result dequantization Multiply constant value result is calculated as multiplication for dequantization Multiply constant value on activations a and dequantization Multiply constant value on weights b :

\[result_{i} = a_{i} \cdot b_{i}\]

Limitations#

  • Dequantization on activations must be per-tensor. It means that dequantization Multiply constant value on activations must be scalar.

Subgraph before transformation#

Quantized weights in low precision with dequantization operations#

The subgraph with quantized Convolution before transformation with quantized weights in low precision constant and dequantization operations:

../../../../../../../_images/fq_and_convolution.common.png

Weights in original precision with FakeQuantize operation#

The subgraph with quantized Convolution before transformation with weights in original precision and FakeQuantize operation:

../../../../../../../_images/fq_fq_and_convolution.common.png

Subgraph after transformation#

The subgraph with Convolution operation after the transformation:

../../../../../../../_images/fq_and_convolution.transformed.png